Diseñar Temas y Estilos para tus Aplicaciones Android

Temas y estilos en el desarrollo android
El diseño visual de una aplicación Android es repesentado a través de reglas contenidas en Estilos y Temas. Estas herramientas permiten que los programadores y diseñadores generen una interfaz mas amigable y personalizada de sus apps, para establecer una identidad que impacte al usuario final.

Por esta razón es necesario que entendamos como se construyen y asignan estilos a tus Views y Layouts. Si sigues leyendo este articulo veras como crear archivos de estilos, los temas que maneja Android por defecto, como personalizar views y varios ejemplos prácticos.
Temas a tratar

¿Qué es un estilo?

Implementado estilos en archivos de recursos
Herencia de estilos

Propiedades de un estilo

¿Qué es un tema?

Temas y estilos del sistema
Crea tu propio tema

Usa un estilo según la versión de Android

Los archivos R.style y R.attr

Utilidades
Cambiar el fondo de nuestras actividades

Hacer transparente la Action Bar

Color de texto

App de ejemplo

Android Studio, podrás comprende mejor a que nos referimos con estilos. El color de fondo, cambiar el tamaño del texto, definir el alto y ancho, etc., son características que hacen parte de los estilos.

Aunque las propiedades se pueden especificar en nuestro mismo layout(como lo hemos hecho hasta ahora), es posible independizarlos del diseño a través de un archivo de recurso de estilos. Este concepto es muy similar cuando desarrollamos websites, separando los archivos html de los estilos css.

archivo XML que se albergue en la carpeta de recursos res/values/. Donde usaremos el nodo padre para los recursos <resource>.

Ahora, para definir un estilo usaremos el elemento <style> y le asignaremos un nombre único a través de su atributo name. Para definir las reglas que lo componen crearemos elementos <item> en su interior, detallando el nombre del atributo a modificar y su respectivo valor. Veamos un ejemplo:

<?xml version="1.0" encoding="utf-8"?>
<resource>
<style name="buttonStyle">
<item name="android:layout_width">wrap_content<item/>
<item name="android:layout_height">wrap_content<item/>
<item name="android:textColor">#AEC6CF<item/>
</style>
</resource>

Si deseáramos implementar este estilo en un botón dentro de un layout, entonces refernciamos un acceso a los recursos de estilos con la convención @style/nombreEstilo como se muestra a continuación:

<Button
style="@style/buttonStyle"
text="Clickeame"/>

sitio oficial de Android y revisar las referencias de cada clase.

articulos sobre desarrollo de apps Android, verás que nuestro Android Manifiest ha asignado siempre un tema que se encuentra en el namespace del sistema con la referencia @android/style/Theme.Holo.Light

Eso nos lleva a nuestro siguiente apartado.

Si deseas implementar estos temas en tu aplicación o actividad simplemente los referencias de la siguiente forma:

<application android:theme="@android/style/Theme.Holo">
<application android:theme="@android/style/Theme.Holo.Light">

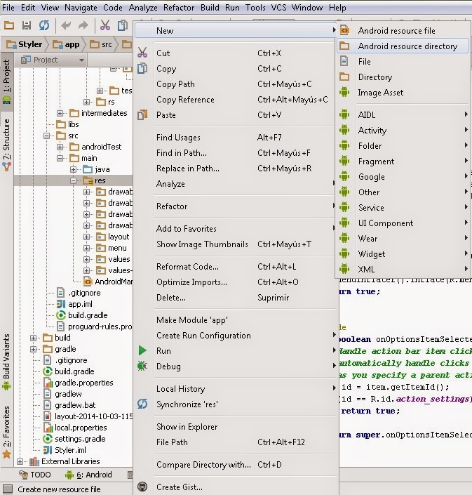
Android Resource Directory
¿Se ha ejecutado un asistente?, ok, entonces lo que sigue es elegir el tipo de recurso que usaremos(Resource Type). En este caso elegiremos values, que es donde guardamos nuestros estilos. Luego en la lista del lado izquierdo (Avalaible qualifiers) selecciona el cualificador Version (tiene el loguito de Android).

Cualificador Version en Android Studio
Ahora selecciona con el botón que indica traslado a la derecha. Seguidamente aparecerá un espacio para que seleccionemos el numero mínimo de la versión del API a establecer. Habíamos dicho 14, así que digitamos ese número.

Estilos para la versión 14 en adelante
Presiona OK e inmediatamente estará creada nuetro nuevo directorio de recursos destinados solo para las versiones mayores o iguales a 14.

Ahora puedes ubicar tu archivo styles.xml en este directorio y automáticamente tu aplicación condicionará el recurso a ejecutarse cuando sea pertinente.

Color holo blue como fondo
Si deseas usar tu propio color hacer declaras tu item <color> y lo asignas:

<color name="yellowPastel">#FDFD96</color>
<style name="AppTheme" parent="android:Theme.Holo.Light.DarkActionBar">
<item name="android:colorBackground">@color/yellowPastel</item>
<item name="android:windowBackground">@color/yellowPastel</item>
</style>

Ahora tendríamos el siguiente fondo:

Usando la propiedad background
Para setear una imagen simplemente usamos una referencia drawable como ya hemos hecho antes:

<style name="AppTheme" parent="android:Theme.Holo.Light.DarkActionBar">
<item name="android:windowBackground">@drawable/background</item>
</style>

La siguiente ilustración muestra una imagen de fondo:

Imagen en el background
ocultarla con el método hide(), podemos optar por otro camino al sobreponerla en el fondo de la actividad. Esto nos permitirá constrastarla de forma eficaz.

Para ello solo debemos asignar true a un atributo especial llamado windowActionBarOverlay, el cual permite habilitar la superposición de la Action Bar. Cabe aclarar que esta efecto se aplica solo a los temas que se heredan de Theme.Holo.

Veamos:

<style name="AppTheme" parent="android:Theme.Holo">
<item name="android:windowActionBarOverlay">true</item>
</style>

La anterior descripción produciría un efecto similar al siguiente:

Superposición de la Action Bar


Si deseas que la Action Bar se vea translucida puedes aplicar el siguiente truco:

Crea un estilo propio para la Action Bar y extiendelo del estilo Widget.Holo.Light.ActionBar.Solid.Inverse. Este permite obtener las caracteristicas de la Action Bar del Holo.Light con colores inversos, para el constraste correcto entre el background.

Luego cambia el background del estilo y asignale el siguiente drawable(Click derecho guardar):

A este tipo de imágenes se les llaman Nine Patch. Son imágenes PNG con una descripción gráfica especial, que posibilitan su expasión dependiendo del tamaño. Se les diferencia por su extension ".9.png". Luego veremos mas sobre ellos.

Ahora, si aplicaramos este truco sobre el estilo con la barra de acción obscura, el código que tendríamos sería el siguiente:

<style name="AppTheme" parent="android:Theme.Holo.Light.DarkActionBar">

<item name="android:windowBackground">@drawable/fondo</item>
<item name="android:actionBarStyle">@style/ActionBar.Overlay</item>
<item name="android:windowActionBarOverlay">true</item>
</style>
...
<style name="ActionBar.Overlay"
parent="@android:style/Widget.Holo.Light.ActionBar.Solid.Inverse">
<item name="android:background">@drawable/actionbar_translucent</item>
</style>

El resultado:

Action bar translúcida
App con estilo personalizado
Presiona el siguiente botón para descargar el código de la aplicación:

Descargar CódigoVeamos como recrear el estilo de esta aplicación

Paso 1

Crea un nuevo proyecto en Android Studio con el nombre de "Styler" y añadele una actividad en blanco llamada "Main".

Paso 2

Abre el archivo de diseño activity_main.xml y crea el siguiente diseño:

<resources>
<!--Tema para el formulario-->
<style name="AppTheme" parent="android:Theme.Holo.Light.DarkActionBar">
<!-- Estilos para Edit Texts-->
<item name="android:editTextStyle">@style/EditTextStyle</item>
<!--Estilos de ventana-->
<item name="android:windowFullscreen">true</item>
</style>
<!--Estilos personalizados para los componentes del formulario-->
<style name="Header" parent="@android:style/Widget.Holo.Light.TextView">
<item name="android:layout_width">match_parent</item>
<item name="android:layout_height">wrap_content</item>
<item name="android:textAppearance">?android:attr/textAppearanceMedium</item>
<item name="android:textColor">@android:color/holo_blue_bright</item>
<item name="android:layout_marginTop">10dp</item>
</style>
<style name="Message" parent="@android:style/Widget.Holo.Light.TextView">
<item name="android:textStyle">italic</item>
<item name="android:textColor">@android:color/darker_gray</item>
<item name="android:layout_width">match_parent</item>
<item name="android:layout_height">wrap_content</item>
</style>
<style name="Separator">
<item name="android:layout_width">match_parent</item>
<item name="android:layout_height">1dp</item>
<item name="android:background">@android:color/holo_blue_bright</item>
<item name="android:layout_marginBottom">@dimen/activity_vertical_margin</item>
</style>
<style name="EditTextStyle" parent="@android:style/Widget.Holo.Light.EditText">
<item name="android:background">@drawable/rectangle</item>
<item name="android:padding">10dp</item>
</style>
</resources>

Comprendamos cada estilo establecido:

AppTheme: Es el tema general de la aplicación y hereda sus atributos del tema Theme.Holo.Ligth.DarkActionBar. Atributos nuevos:

android:editTextStyle: Estilo visual de los Edit Texts. Aquó hicimos referencia al estilo EditTextStyle creado mas abajo.

windowFullScreen: ¿Deseas que las actividades de la aplicación se ejecuten en pantalla completa?, elegimos true, ya que es un hecho.Header: Representa una cabecera o titulo en nuestro formulario. Este hereda las características de un Text View Holo.Light. Atributos nuevos:

textAppearance: Tamaño de la fuente del view. Normalmente nos referiremos a tres tamaños: Small(Pequeño), Medium(Mediano) y Large(Grande).

layoutMarginTop: Se refiere a la margen superior del textview con respecto a los elementos dentro del layout.Message: Este estilo representa el cuerpo de un mensaje dirigido al usuario. Hereda del mismo padre de Header. Atributos nuevos:

textStyle: Representa la modalidad de texto, cuyo valor puede ser italic, bold o normal.Separator: Este elemento es un separador entre las secciones de nuestro layout. Representa una linea horizontal de 1dp de grosor y un largo ajustado al LinearLayout. Aunque parece un truco raro, es muy útil y sencillo para representar una linea flexible. Atributos nuevos:

background: Es el color, forma o imagen que un view tiene de fondo.

layout_marginBottom: Margen inferior de un view con respecto a un layoutEditTextStyle: Contiene el estilo de los edit texts de nuestro formulario. Atributos nuevos:

padding: Se refiere al espaciado que hay entre todas las margenes del view y su contenido.Hago un paréntesis para señalar el recurso que hemos usado en el background de los edit texts. Se trata de una forma creada manualmente para representar el contenido del fondo.

Para ello se creó un nuevo recurso drawable llamado rectangle.xml con la siguiente descripción:

<?xml version="1.0" encoding="utf-8"?>
<layer-list xmlns:android="http://schemas.android.com/apk/res/android" >
<item android:top="1dp" android:bottom="1dp">
<shape
android:shape="rectangle">
<stroke
android:width="1dp"
android:color="@android:color/holo_blue_bright" />
<solid android:color="#ffffffff" />
<corners
android:radius="10dp"/>
</shape>
</item>
</layer-list>

No entraremos en detalles sobre estos elementos, ya que es un tema de renderizado 2D con la API gráfica. Pero en resumen se puede observar que usamos un nodo <shape>, el cual representa un forma primitiva en el lienzo de dibujo. Para este caso es un rectángulo, el cual tiene un recubrimiento(<stroke>) con nuestro azul predilecto y ademas un objeto <corner> que permite redondear las esquinas de nuestro rectángulo.

Paso 3

Ahora diseñaremos el layout de nuestra actividad Main con la siguiente descripción:

<LinearLayout xmlns:android="http://schemas.android.com/apk/res/android"
xmlns:tools="http://schemas.android.com/tools"
android:paddingTop="@dimen/activity_vertical_margin"
android:paddingLeft="@dimen/activity_horizontal_margin"
android:paddingRight="@dimen/activity_horizontal_margin"
android:paddingBottom="@dimen/activity_vertical_margin"
tools:context=".Main"
android:orientation="vertical"
android:layout_width="match_parent"
android:layout_height="match_parent">
<TextView
style="@style/Header"
android:text="@string/dataHeader"
android:id="@+id/dataHeader"/>
<View style="@style/Separator" />
<EditText
android:inputType="textPersonName"
android:ems="10"
android:id="@+id/nameField"
android:layout_gravity="center_horizontal"
android:hint="@string/nameField"
android:layout_width="wrap_content"
android:layout_height="wrap_content" />
<EditText
android:inputType="phone"
android:ems="10"
android:id="@+id/phoneField"
android:layout_gravity="center_horizontal"
android:hint="@string/phoneField"
android:layout_height="wrap_content"
android:layout_width="wrap_content" />
<EditText
android:inputType="textEmailAddress"
android:ems="10"
android:id="@+id/emailField"
android:layout_gravity="center_horizontal"
android:hint="@string/emailField"
android:layout_width="wrap_content"
android:layout_height="wrap_content" />
<TextView
android:text="@string/optionsHeader"
android:id="@+id/optionsHeader"
style="@style/Header" />
<View style="@style/Separator" />
<TextView
android:text="@string/newsletterText"
android:id="@+id/newsletterText"
android:layout_gravity="center_horizontal"
style="@style/Message" />
<CheckBox
android:id="@+id/confirmBox"
android:layout_gravity="center_horizontal"
android:layout_height="wrap_content"
android:layout_width="wrap_content" />
<Button
android:text="@string/sendButton"
android:id="@+id/sendButton"
android:layout_gravity="center_horizontal"
android:layout_marginTop="41dp"
android:layout_width="wrap_content"
android:layout_height="wrap_content" />
</LinearLayout>

Como ves, hemos asignado al atributo style los estilos correspondientes. En los datos del suscriptor tenemos un textview con estilo de titulo y el texto "TUS DATOS". Mas abajo hay otro titulo donde añadimos las opciones adicionales relacionadas a las suscripción, este tiene el texto "OPCIONES". Las secciones están separadas por nuestros objetos Separators y el mensaje dirigido a nuestros usuarios tiene asignado el estilo Message.

Los Text Fields no tienen asignado ningun estilo, ya que su forma es heredada del tema de la aplicación.

Nota: No olvides añadir todos los textos representativos a tu archivo strings.xml. Te dejo las definiciones aquí abajo:

<?xml version="1.0" encoding="utf-8"?>
<resources>
<string name="app_name">Styler</string>
<string name="action_settings">Settings</string>
<string name="dataHeader">TUS DATOS</string>
<string name="nameField">Nombre</string>
<string name="phoneField">Teléfono</string>
<string name="emailField">Email</string>
<string name="optionsHeader">OPCIONES</string>
<string name="newsletterText">¿Deseas recibir futuros articulos y promociones de Hermosa Programación?</string>
<string name="sendButton">Enviar</string>
</resources>

Paso 4

Y por ultimo ejecutamos el proyecto para visualizar que se hayan aplicado el tema y los estilos particulares. En caso de que tu proyecto no tenga asignado el tema al elemento de la aplicación en el archivo AndroidManifiest.xml, recuerda modificar el atributo theme:

<application
android:allowBackup="true"
android:icon="@drawable/ic_launcher"
android:label="@string/app_name"
android:theme="@style/AppTheme" >
...

James Revelo Urrea - Desarrollador independiente http://www.hermosaprogramacion.com

Fuente: este post proviene de Hermosa Programación, donde puedes consultar el contenido original.
¿Vulnera este post tus derechos? Pincha aquí.
Modificado:
¿Qué te ha parecido esta idea?

Esta idea proviene de:

Y estas son sus últimas ideas publicadas:

Recomendamos

Relacionado

informática desarrollo android

El diseño visual de una aplicación Android es repesentado a través de reglas contenidas en Estilos y Temas. Estas herramientas permiten que los programadores y diseñadores generen una interfaz mas amigable y personalizada de sus apps, para establecer una identidad que impacte al usuario final. Por esta razón es necesario que entendamos como se construyen y asignan estilos a tus Views y Layouts. Si ...

informática desarrollo android

Este artículo te explicará el uso del Navigation Drawer en Android para crear una navegación a través de un Menú deslizante. Verás como implementar un Drawer Layout para el diseño. Aprenderás a manejar los eventos relacionados. Y también a complementar su funcionamiento con la action bar mediante un Action Bar Drawer Toggle. CONTENIDO ¿Cómo crear un menú deslizante con un Navigation Drawer? Ejem ...

informática desarrollo android

Este artículo te explicará el uso del Navigation Drawer en Android para crear una navegación a través de un Menú deslizante. Verás como implementar un Drawer Layout para el diseño. Aprenderás a manejar los eventos relacionados. Y también a complementar su funcionamiento con la action bar mediante un Action Bar Drawer Toggle. CONTENIDO ¿Cómo crear un menú deslizante con un Navigation Drawer? Ejem ...

informática desarrollo android

Los Spinners son menús desplegables en Android que permiten al usuario decidirse por una camino entre varias opciones. De seguro alguna vez habrás visto un formulario en una aplicación donde te pidan elegir tu ciudad de una lista o cuando te permiten cambiar la temporalidad de los resultados proyectados desde un menú en la Action Bar. Ambos casos son ejemplos de Spinners y espero que este tutoria ...

informática desarrollo android

Los Spinners son menús desplegables en Android que permiten al usuario decidirse por una camino entre varias opciones. De seguro alguna vez habrás visto un formulario en una aplicación donde te pidan elegir tu ciudad de una lista o cuando te permiten cambiar la temporalidad de los resultados proyectados desde un menú en la Action Bar. Ambos casos son ejemplos de Spinners y espero que este tutoria ...

informática desarrollo android

Las listas en Android son contenedores supremamente útiles para organizar información en forma vertical y con la capacidad de usar scrolling(desplazamiento) para simplificar su visualización. Esta técnica es muy popular en muchas aplicaciones, ya que permite mostrarle al usuario un conjunto de datos de forma practica y accesible. Si sigues leyendo podrás aprender sobre: La clase ListView Crear un ...

informática desarrollo android

Las listas en Android son contenedores supremamente útiles para organizar información en forma vertical y con la capacidad de usar scrolling(desplazamiento) para simplificar su visualización. Esta técnica es muy popular en muchas aplicaciones, ya que permite mostrarle al usuario un conjunto de datos de forma practica y accesible. Si sigues leyendo podrás aprender sobre: La clase ListView Crear un ...

informática android studio desarrollo android

Como habíamos visto en el artículo introductorio a la programación en Android, el proyecto de una aplicación está contenido en una jerarquía donde se ubican todos los archivos de código fuente Java, los recursos, las configuraciones y los archivos de construcción de Gradle. El articulo de hoy tiene como fin comprender la estructura de archivos de un proyecto en Android Studio. Esto nos permitirá i ...

informática desarrollo android

¿Andas buscando como parsear un archivo RSS con formato XML, para incluir contenidos de un sitio web en tu aplicación Android? ¿Necesitas ideas para crear una app lectora de Rss como Feedly, Flipboard o Flyne? Pues bien, en este tutorial verás cómo alimentar una lista de elementos con las noticias del sitio web forbes.com desde su feed con formato RSS a través de las tecnologías Volley y Simple Fr ...

informática desarrollo android

Las preferencias de una aplicación Android permiten que los usuarios configuren opciones del funcionamiento básico, como la frecuencia de sincronización, los estilos, datos de cuentas, uso de notificaciones, etc. Para explicar la inclusión de preferencias en una aplicación android he decidido crear un tutorial que te sirva de guía para generar una buena actividad que se dedique a esta tarea a trav ...